I re-discovered a technique to synchronize users between Infor M3 and Infor Process Automation (IPA) using IPA’s web based administration tools.
It is now my preferred technique for the initial mass load of users, whereas previously in part 2, I had been using command line tools.
IPA web admin tools
The IPA web admin tools are located at http://host/UserManagement/home?csk.gen=true for the gen data area, to create the Identities, Actors, Actor-Identity, and Actor-Roles; and at http://host/lmprdlpa/LpaAdmin for the environment data area – PRD in my case – to create the Users, Tasks, and User-Tasks. It is the same as the IPA Rich Client Admin but web-based instead of Java GUI based.
To find the tools, use the shortcuts ValidationURLs.htm in your IPA installation folder: 
Replaying the actions
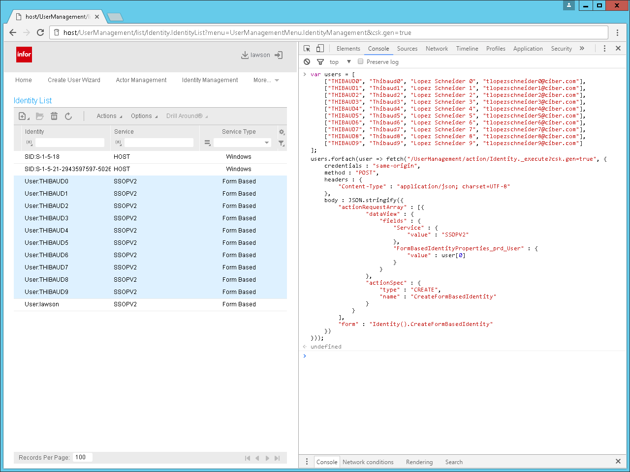
I manually created users in the IPA web admin tools, intercepted in Fiddler the HTTP requests of each action, replayed the POST requests in Fiddler Composer, and repeatedly pruned the unnecessary data away until I identified the minimum set of values.
I then translated the result into the equivalent JavaScript code.
Result
Here below is the result. It supposes you already have an array of users which you can generate with SQL or M3 API (from MNS150 and CRS111).
Source code
I posted the source code WebAdmin.js on my GitHub repository. I will update the source code there.
Future work
- Stitch the JavaScript code together
- Create the Tasks (from MNS405)
- Create the User-Tasks (from MNS410)
Conclusion
This is yet another technique to synchronize users between M3 and IPA. I find it easier than the command line tools I was using previously. Follow the progress on the GitHub repo.
Related articles
- Part 1, overview of user synchronization between M3 and IPA
That’s it! Please like, comment, subscribe, share, and author with us.







IMPORTANT: I forgot to mention, the userid that will execute the M3 API will be restricted by the M3 security (SES400), so it may not see all the records. In that case, grant M3 security to that userid, or use SQL SELECT.
LikeLike